Leopold Mistelberger
Timon Schmalzer
Elias Mahr
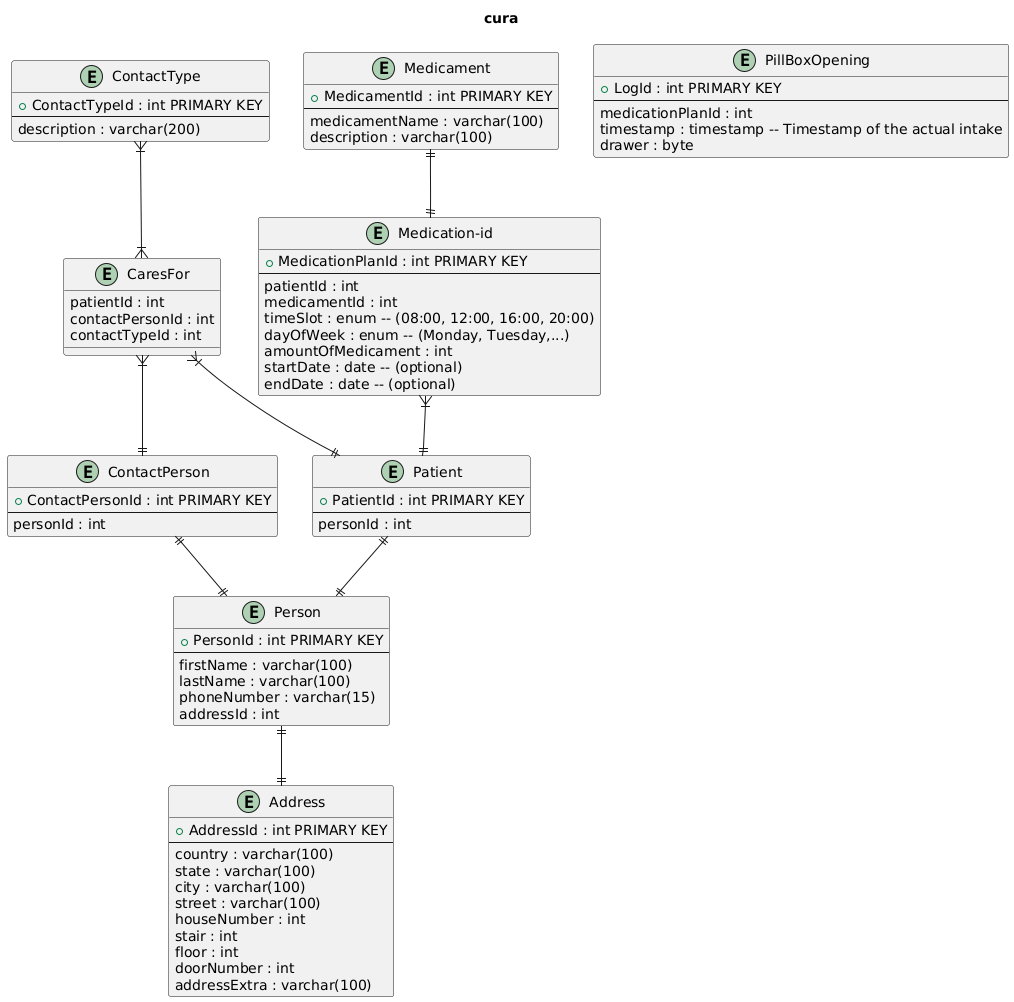
Ziel des Projektes ist die Entwicklung eines Medikamentenverteilersystems, das die pünktliche Einnahme der Medikamente sicherstellt. Das System überwacht die Medikamenteneinnahme und kann bei Bedarf den Pflegefall über eine Nachricht auf dem Fernseher/Display auf der Schachtel oder durch Geräusche aufmerksam machen.
Als Patient möchte ich visuelle Hinweise auf dem Display der Tablettenschachtel erhalten, damit ich leicht erkennen kann, wann ich meine Medikamente einnehmen soll.
Als Patient möchte ich eine Meldung auf meinem Fernseher erhalten, damit ich auch beim Fernsehen rechtzeitig an die Medikamenteneinnahme erinnert werde.
Als Patient möchte ich akustische Hinweise durch einen Lautsprecher hören, damit ich auch ohne hinzusehen an meine Medikamente erinnert werde.
Als Angehöriger oder Pflegekraft möchte ich benachrichtigt werden, wenn ein Patient seine Medikamente nicht rechtzeitig nimmt, damit ich schnell reagieren und helfen kann.
Als Angehöriger möchte ich über eine Website den Zeitpunkt der Medikamenteneinnahme ändern können, damit der Plan flexibel an den Alltag angepasst werden kann.
Als Angehöriger möchte ich über die Website Notfallkontakte verwalten können, damit im Ernstfall immer die richtigen Personen benachrichtigt werden.
Als Angehöriger möchte ich auswählen können, ob ich auch bei erfolgreicher Medikamenteneinnahme benachrichtigt werde, damit ich über den Gesundheitszustand auf dem Laufenden bleibe.

















